Good day,
sorry for my english.
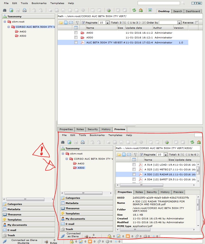
I have a PDF file with a list of links, the links go to other files hosted on OpenKM (img 1). If i click on a link by preview, i open the link in the preview area, not in all page (img 2). How can i resolve this issue?
Best regards
Elena
sorry for my english.
I have a PDF file with a list of links, the links go to other files hosted on OpenKM (img 1). If i click on a link by preview, i open the link in the preview area, not in all page (img 2). How can i resolve this issue?
Best regards
Elena
